上一篇
爱授权系统V3.0免授权版源码
- 网站源码
- 2025-09-30
- 347
源码介绍:
已去授权,不要点在线更新
是 SG15 加密,宝塔自行安装组件
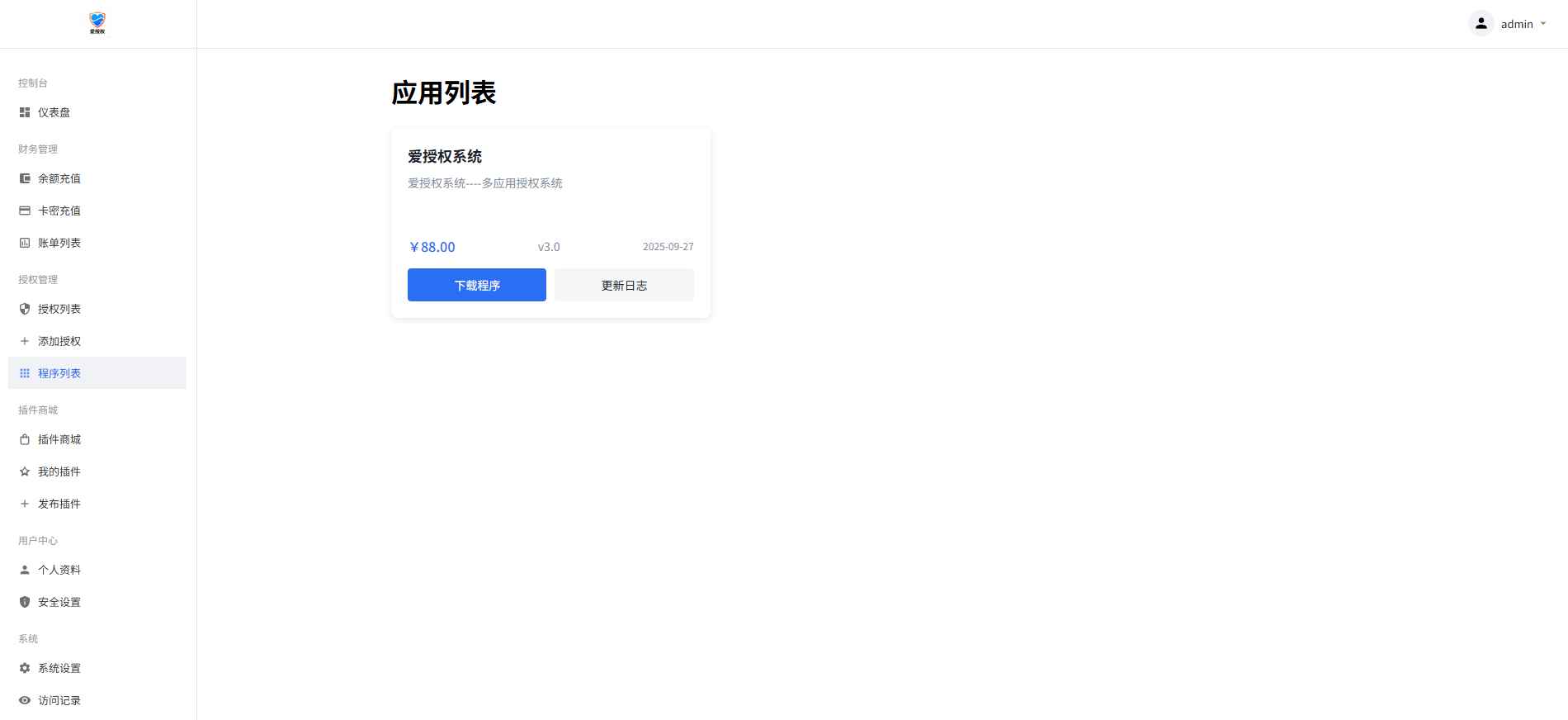
图片在下图
有 远程广告 api,插件商城 api
上面这两个非常使用 可以在自己源码里面进行引用
源码截图:









隐藏资源
登陆后查看此资源立即登陆
本站所发布的全部内容源于互联网搬运,仅限于小范围内传播学习和文献参考 请在下载后24小时内删除,如果有侵权之处请第一时间联系我们删除。 敬请谅解! E-mail:kkw@vip.qq.com
本文链接:https://kunkunwu.com/post/8012.html



发表评论